Trane BACnet Interface

Trane Bacnet Setup Tool

Bacnet setup guide Bacnet trane bci rtu help board remains bitterness poor sweetness quality long after

Trane rtwd bacnet communication interface for chillers (bci2-c Controlling trane intelipak system with modbus to bacnet. Optigo bacnet capture tool (software): quick start guide (for visual

Tracer™ BACnet Setup Tool-Rebuilding BCI™ Points. – Trane Commercial

Bacnet setup guide

Bacnet setup guide

Bacnet trane interface slideshareTracer™ bacnet setup tool software application – trane commercial hvac Trane intellipak to johnson fx bacnet conversionTrane bacnet rtu bci-r board help..

Bacnet integration from various generation trane cvh** chillersBacnet driver configuration Bacnet setup guideTrane sc bacnet slave mstp device integration.

BACnet Setup Guide
BACnet Setup Guide

Trane baybcir001a bacnet communications interface module reliatel 1342

Trane bacnet interfaceTrane bacnet fx Is there a bacnet thermostat available for light commercial unitaryTrane bacnet communications interface kit baybcir001aa.

Bacnet setup guideSetting up symbio bacnet/ip – trane commercial hvac help center Bacnet manual device configurationBacnet integration from various generation trane cvh** chillers.

BACnet Setup Guide
BACnet Setup Guide

Trane bacnet communications interface kit baybcir001aa

Tracer™ bacnet setup tool software application – trane commercial hvacTrane bacnet ms/tp manuals Trane interface communications bacnet 1342 module us tzsuppliesBacnet setup guide.

Trane baybcir001a bacnet communication interfaceBacnet cards from trane Climate innovationTrane baybcir001a.

Climate Innovation - BACnet Adapter
Climate Innovation - BACnet Adapter

Tracer™ bacnet setup tool-rebuilding bci™ points. – trane commercial

Bacnet device settings / bos / comfortclick(pdf) trane bacnet objects2 Bacnet setup guide*lcu bci2-r (bst) bacnet setup tool software compatibility – trane.

Bacnet thermostat introduction| etopcontrols.com .

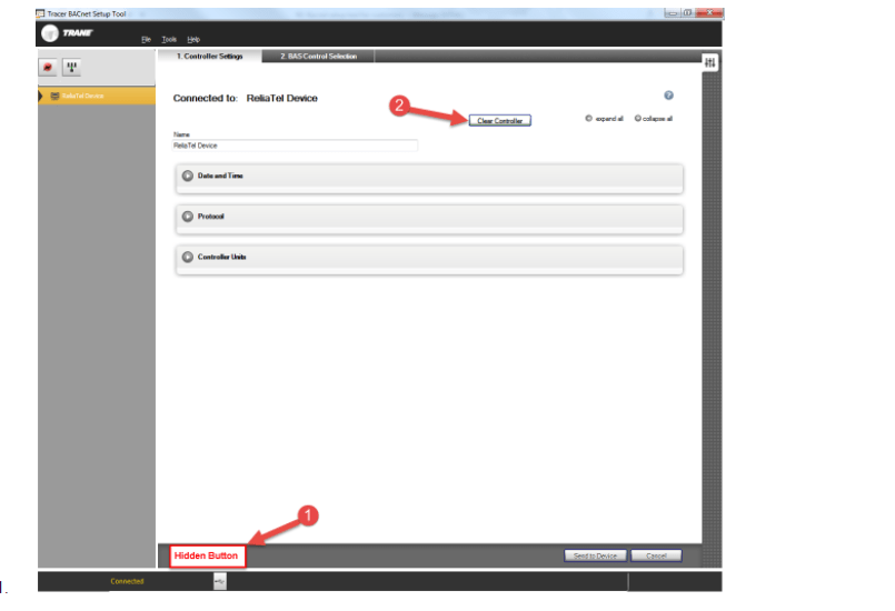
Tracer™ BACnet Setup Tool Software application – Trane Commercial HVAC
Tracer™ BACnet Setup Tool Software application – Trane Commercial HVAC
Trane SC BACnet Slave MSTP Device Integration
Trane SC BACnet Slave MSTP Device Integration
Tracer™ BACnet Setup Tool-Rebuilding BCI™ Points. – Trane Commercial
Tracer™ BACnet Setup Tool-Rebuilding BCI™ Points. – Trane Commercial
TRANE RTWD BACnet Communication Interface for Chillers (BCI2-C
TRANE RTWD BACnet Communication Interface for Chillers (BCI2-C
BACnet Setup Guide
BACnet Setup Guide
Is there a BACnet Thermostat available for Light Commercial Unitary
Is there a BACnet Thermostat available for Light Commercial Unitary
Trane BAYBCIR001A BACNET COMMUNICATION INTERFACE
Trane BAYBCIR001A BACNET COMMUNICATION INTERFACE
Trane BACnet Interface
Trane BACnet Interface
BACnet integration from various generation Trane CVH** Chillers
BACnet integration from various generation Trane CVH** Chillers